技术支持
技术文章
MG_MTS_MR 与西门子1214C的组态过程
1 系统概述
MG 协议转换器是为解决串口通信现场应用的复杂性而设计的一款旨在减少工程师劳动强度的产品,工程师无需深入了解通讯协议,无需编写程序即可快速完成相关调试,提高项目调试效率,保证快速交付。
2 实验材料
3 拓扑图与组态方案
3.1 组态步骤
1. 安装MG-MTS-MR协议转换器
2. 连接CPU1214C和MG-MTS-MR
3. 接通控制电源,使用网关配置工具配置协议转换器
4. 在博途V18中编写读写协议转换器程序
5. 将组态下载到控制器,测试读写数据功能是否正常
3.1.1 安装GSD文件
在博途中点击选项-管理通用站描述文件(GSD),点击浏览,找到GSD文件存储目录,选择文件夹,选中GSD文件,点击安装,操作步骤如下图所示。


3.1.2 添加CPU
3.1.3 编写程序
打开OB1,在指令栏找到MB_Client指令并拖入程序段1用于读保持性寄存器,将MB_Client指令并拖入程序段2用于写保持性寄存器,相关管脚参数如下图所示。



3.1.4 协议转换器配置
打开MG Modbus Configuration Manager,点击新建,选择MG-MTS MR-V1.1.0 后,点击确定。
3.1.5 设置以太网参数
此处我们将IP地址设置为,192.168.1.4,子网掩码设置为 255.255.255.0,网关地址设置为192.168.1.1,通信端口为502。
3.1.6 设置串口参数
此次实验我们均采用默认参数,相关参数设置如下。
3.1.7 建立分站并增加读写命令
我们在第一个串口Port1下增加一个站点Node,并在此站点下增加读保持性寄存器命令和写保持性寄存器命令,读写数量均为10,截图如下所示。


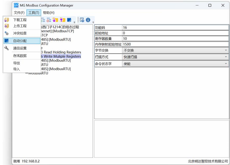
3.1.8 映射地址自动分配
以上读写命令中的内存映射起始地址可自行分配,也可自动分配,自动分配过程映像能够保证分配的正确性,且能保证更合理的利用过程映像区。点击工具,自动分配,点击弹出的提示框中的是。
3.1.9 查看过程映像区
冲突检测中以字节显示,此示例我们设置读10个字,写10个字,如下图所示,为连续区域,如果自行分配,过程映像区可以不连续,可根据实际需求进行设置。

3.1.10 通信设置
点击工具→通信测试,在弹出的对话框中输入协议转换器 IP 地址后点击搜索,在弹出的设置发现对话框中点击搜索,双击搜索到的设备即回到下图界面,表示设备已经进行连接,点击确定表示连接完成。
3.1.11 下载配置
3.1.12 协议转换器串口接线
协议转换器包含3路串口,第一路串口支持RS232/RS485/RS422,可根据实际需求任选一项;第2路、第3路串口均为RS485接口,可根据实际需求进行使用。
此处我们以第1路串口为例,接线为TA1、TB1,另一侧通过串口转U口转接线与电脑进行连接。
3.1.13 设置mbslave 并进行连接

4 功能测试
将程序下载至CPU,点击数据通讯数据块,通过写入数值来查看读取的数值是否一致,测试结果如下图所示,表明通讯测试正常。
